注意事项
感谢您选购本公司的广告机,开箱时请检查箱内的附件是否齐全。为保证您的安全、正确的使用广告机,请在连接部件及接通电源前仔细阅读
使用说明书,并请保留说明书以备后用。用户在未授权的情况下不得对本产品进行拆件与变动,所有引起的后果将由用户自行负责。
1. 请将此说明书妥善保管
2. 请遵守所有警告与说明
3. 请按照说明书安装此产品
4. 在插入或拔出存储卡前,请先关机
5. 广告机电源必须保证可靠、正确接地;
6. 请勿堵塞机器的通风散热孔、音响发音孔;
7. 清洁机器液晶屏时,切勿直接使用喷雾剂,并且关机操作;
8. 本机器若长时间不工作,请拔掉电源;
9. 切勿将广告机放在散热器或其它热源设备附近;
10. 插座上的电源不能过载,防止造成触电或引起火灾;
11. 确保电源插座位于广告机附近,这样使用更加方便;
12. 清洁广告机时,请先拔掉电源线并确保机器处于断电状态;
13. 在插播 TF 卡/U 盘前请仔细阅读说明书,以防损坏机器;
14. 不要将产品暴露在雨水、日晒的环境中,以免影响正常使用;
15. 不要挤压电源线,尤其是电源插头以及电源线与产品的连接部位;
16. 切勿对设备进行自行拆装或是维修,以防高压触电或是其他危险;
17. 在插拔所有的线缆时一定要断掉所有相关设备的电源,禁止带电作业;
18. 电源插头应完全插进插座,如未完全插进插座,会因发热而引起火灾;
19. 广告机的电源开关应设在儿童不能触及的位置,以防止儿童触及及电源开关发生危险;
20. 本说明书中所有对广告机的描述均为图示和文字,可能会与实物有差异,请您以实物为准,不便之处敬请谅解,谢谢!
警告
在雷雨天气,请断开电源开关,否则闪电可能使本广告机受损或发生意外;
切勿往机器身上洒水或其他液体,切勿使用腐蚀剂擦拭机器本身;
机器使用或存放温度 0-55 度,请勿在超高、低温环境存放或使用。
壁挂式广告机安装细节

落地式广告机安装细节

1:设备录入
温馨提示:如果有设备在国外(含港澳台),则需要切换管理区域,设备只在国内则 不需要切换设备管理区域
1.1:切换管理区域
在我的账号页面,点击“切换到全球管理”
切换成功,如下: 在设备管理页面 “global”表示全球的

1.2:设置下级用户的管理区域
用户管理页面,编辑下级用户信息,选择管理区域,点击确认

1.3:设备联网
参考视频
1.4:设备录入
注意:设备(广告机)连接网络,与服务器同一局域网或公网或4G(连接的网络需要能访问服务器)
设备配置服务器(设备指向服务器)
在广告机打开播放程序,点击“设置”,点击“快速设置”,点击“使用云服务器”输入接入码


1.5:后台录入
登录后台,点击“未录入”(设备已指向服务器)

勾选要录入的设备,点击“录入”(首次指向服务器或被删除后的设备都会在未录入设备列表中)

如下:录入成功(已录入的设备都会在设备管理列表分页显示)

1.6:删除设备
温馨提示:删除设备会将该设备数据一起删除,请谨慎删除
设备管理页面,选择一台要删除的设备,点击该设备的设备信息

点击“删除设备”,需要确认删除(删除后该设备的后台数据将重置)

2:素材管理
2.1:上传素材
素材管理页面选择并点击您要上传的素材类型,如果您要上传图片,您需要在图片 - 素材管理页面,点击“上传”


点击“新增”

在计算机上找到并选择您要上传的图片

图片添加到上传列表后,如果您不想上传某张图片,你需要将光标移动到该图片的右 上角,点击删除按钮就可以将该图片移除
最后点击上传

上传成功如下: 每个文件下面会有成功和蓝色的勾,代表上传成功,上传页面左下角 有统计共添加文件的数量和上传成功的数量

上传成功后素材会添加到对应类型的素材列表,附带文件名称,文件格式,上传时间

上传视频,音乐,文档,上传步骤跟以上操作一样,需要在对应的页面上传对应的文件
比如说,在视频素材管理页面上传视频格式的文件,在音乐素材管理页面上传音乐格式的文件
上传文档注意事项
上传文档建议服务器和上传文档的电脑都安装office软件,如Microsoft office或WPS
需要注意的是文档上传文成后,系统会将文档格式转换成图片格式,每页转换为一张 图片(转换期间需要一点时间,具体时间依据上传文档的页数和服务器的性能)

2.2:修改素材名称
素材管理页面,选择一个您要修改名称的素材,点击名称前面的修改图标

先删除之前的名称,输入新的名称,点击确定

2.3:预览素材
素材管理页面点击素材名称,预览素材

2.4:删除素材
素材管理页面,勾选您要删除的素材,然后点击删除(序号左边的勾选项是全选当页)

2.5:素材分组
(注意:此步骤不是必须,但设备分组更有利于管理)
素材分组意义:
1如垃圾分类一样,能对素材进行分类 比如:以客户(xxx客户的素材),
以素材类型(产品推销,安全教育,旅游推荐,大文件,4K素材等)
2查询时可以使用分组名快速查询,节约查询时间,快速找到自己要查看的素材
3在制作节目时可以以分组名查询快速的找到自己需要的素材
添加素材分组
素材管理页面,点击分组

点击添加分组

输入分组名,点击确定
将素材加入或移出分组
素材管理页面,点击“素材”,勾选要修改或要取消分组的素材,点击“加入分组”

选择要设置的分组,选择加入或取消分组

使用素材分组搜索素材
(1) 加入分组后在素材信息页面显示所在的组,您可以使用分组快速找出组中的素材

(2) 上传素材时也选择分组,直接将本次上传的素材加入分组中

(2) 制作节目时可以使用素材分组搜素素材

删除素材分组
素材管理页面点击分组,选择要删除的组,点击删除
3:节目制作
自定义制作广告,支持双屏节目、可自定义广告宽高、支持多窗口播放、 支持视频、图片、背景音乐、文本播放、文档、天气、日期、倒计时、网页、 视频图片混合播放、数据接口、支持第三方流媒体,第三方广告等功能
3.1:新增普通节目
创建节目
(1) 登录状态下,点击“广告”,点击“新增” --- 点击广告的名称可以预览广告

(2)选择节目类型,输入节目名称,设置节目比例,点击“保存”

如果您需要自定义广告的宽高,请点击节目比例选择“自定义”,输入宽高

您可以添加图片、视频、背景音乐、文本、文档、天气、日期、计数、网页、视频和 图片混合、数据接口、第三方广告和流媒体广告等
添加元素
添加图片元素,点击图片,选择要添加的图片,如果您选择多个图片,它们将依次在此窗口播放。

设置元素的大小和位置(鼠标拖动或参数栏设置),设置播放时间,你还可以点击“+”号添加更多图片

鼠标移动到图片的位置,你还可以做替换,删除,排除的操作

支持多窗口独立播放,右键任意元素还可以铺满锁定元素,删除,等操作

添加文本元素。点击TXT,双击文本框输入要播放的内容,在右边可以设置播放参数(可选静态和动态)注意:输入的内容只在文本框内播放,需要注意文本框的大小

添加天气元素,点击天气,设置大小和位置,在右边可以选择样式,选择城市,选择字体颜色和背景颜色

添加日期元素,点击日期,设置大小和位置,在右边可以选择样式,选择时区,设置文本参数

添加网页元素,点击“网页”,输入网址,选择网页样式,选择刷新时间,点击“确定”比如网址为https://www.jd.com, 你可以输入“https://www.jd.com”,也可以输入“jd.com”温馨提示:“刷新时间”是每隔xxx分钟刷新一下该网页

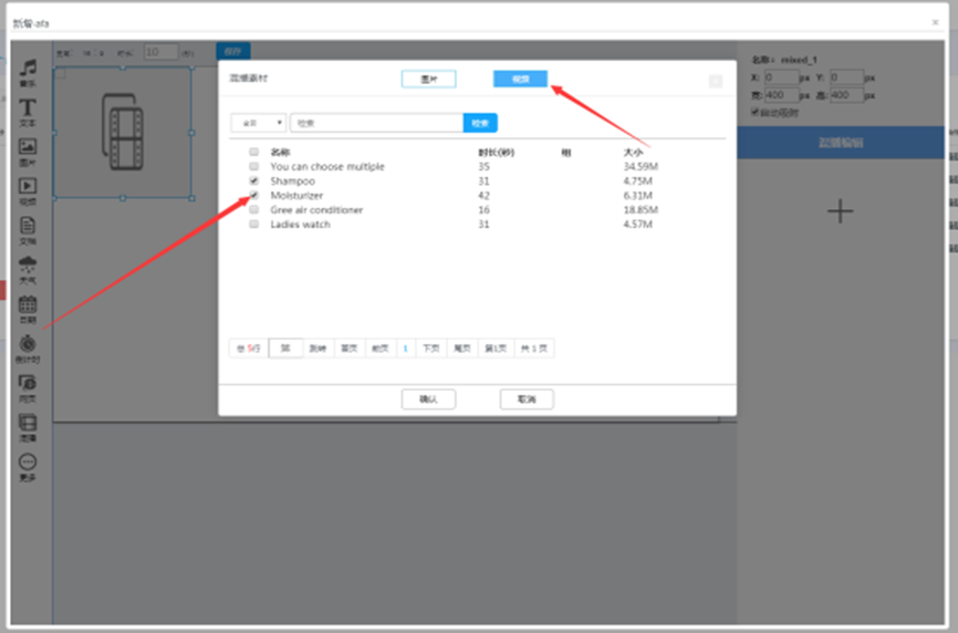
添加混播元素(视频图片混合播放),点击混播,选择要添加的图片

然后点击上面的视频,选择要添加的视频,选择后点击确定

添加成功如下:(需要调整大小和位置)

节目制作完成后需要点击“保存”,将节目保存到广告里列表

添加到广告列表成功,点击广告名称可以预览广告

3.2:双屏节目
新增广告页面勾选广告类型勾选“双屏”,输入广告名称,选择广告宽高(可自定义),选择副屏横竖屏,点击“确定

设置副屏广告,需要点击“副屏”,进入副屏窗口
副屏窗口如下: 您需要添加副屏元素和主屏元素

制作完后保存到广告列表即可

3.3:新增跑马灯
这里的跑马灯指的是在屏幕上播放的文本字体
(1)在跑马灯管理页面点击“新增”
(2)输入标题,选择播放时间,输入播放内容,设置播放样式,点击“确认”保存到 跑马灯列表

成功添加到跑马灯列表,点击跑马灯名称或后面的详情,可以查看该跑马灯的详
4:节目管理
4.1:发布广告
(1) 广告管理页面,勾选要发布的广告,点击发布(发布一个以上请 点击高级发 布)

(2)勾选要投放广告的设备

(3) 输入广告名称,设置排序和循环次数(如果不选则默认排序每轮播一次),选择发布模式,配置广告时间,点击“发布”。如果设置了有效期,此次发布的节目只在设置的有效期内播放

(4) 发布成功,相关指令会因为前端设备的在线与否状态以及网络拥堵状况而择机到达,不在线的设备在下次上线后也会收到指令,你也可以去投放详情查看指令到达详情

节目发布讲解:
普通发布(一次只能发布一个节目)
发布模式
追加模式:机器将节目下载后在已有的节目后面追加播放
替换模式:机器将节目下载完后等待正在播放的节目播放完一轮后替换为本次发布的 节目
播放类型:普通播放、点播播放、定时播放
有效期:
播放日期(取消勾选,选择起止时间):在起止日期内按顺序播放本次发布的节 目
播放时段(取消勾选,选择起止时段):在起止时段内按顺序播放本次发布的节 目
如下设置: 追加模式,在2019-11-20这天9点后轮到该节目播放则就播放 该节目,22点后将不会播放该节目(前提是播放列表还有其他可播放的节目)
高级发布(一次发布多个节目)
有效期:可设置节目有效期
播放类型:只有普通播放类型
播放顺序:可调节目播放顺序和每轮连续播放次数

4.2:编辑广告
广告管理页面,点击该广告后面的 “编辑”即可进行编辑,编辑后点击保存, 将会保存修改后的广告内容及参数

4.3:撤销广告
(1)广告管理页面,点击要撤销的广告后面的,“撤销发布”

(2)勾选要取消投放该广告的设备,点击“撤销发布”

4.4:修改广告名称
广告管理页面,点击要修改的广告“改名”,输入名称,点击保存即可

4.5:删除广告
广告管理页面,勾选要删除的广告,点击“删除”,点击“确认删除”即可把勾 选中的广告删除

5:模板广告
广告模板可以理解为广告样式,适用于多个广告同一样式(比如全屏播放、半屏视频 或图片半屏网页等),可以制作不同样式的广告模板,供模板广告使用,可以快速的 生成模板广告,提高广告制作效率,节约时间
5.1:制作广告模板
(1) 广告管理页面点击广告模板,点击素材模板,输入名称,选择屏幕类型或者可以 自定义宽高,点击确定
(2) 点击素材区,素材区元素目前只支持一个,右键素材区元素选择全屏,您可以设 置图片的播放时间,切换时间只对图片生效

(3) 还可以添加一些其它元素比如:音乐、文本、天气、日期、倒计时、网页,制作 完成后需要点击保存,已添加的这些元素会跟随模板一起保存(这里演示的是一个全屏 + 日期 + 天气的一个广告模板,您可以根据需求设置模板元素和其他元素的大小和位置)

(4) 新增的模板保存到广告模板列表,如果您想保留原来的模板,又想制作一个类似某个模板的模板,您可以点击模板后面的“复制”,将该模板复制一份进行微改

5.2:使用模板制作广告
(1) 广告模板页面将您要使用的模板设置为默认模板,设置为默认模板后,该模板的 特征那一项会显示“默认模板”

(2) 在素材管理页面 点击视频/图片后面的模板广告,点击确认,会在广告列表自动生 成一个以这个素材名为名的广告

自动生成广告成功

点击预览广告,视频被添加到广告模板的素材区并全屏播放,日期和天气元素也随模 板一起添加进来了,一个广告瞬间做好了

5.3:批量生产模板广告
(1) 首先在广告模板页面设置一个要是用的模板,设置为默认模板
(2) 如果多个广告使用一个模本的话,可以在视频或图片素材管理页面勾选要做成模 板广告的素材,点击批量生成模板广告 ,会在广告列表自动生成对应这些素材名的广告

批量生成模板广告成功
点击预览,图片被添加到模板的素材区元素并全屏播放,日期和天气元素也随模板一 起添加进来了,批量广告瞬间做好了
同一个素材对同一个未修改过的广告模板只生成一个广告,不会生成重复的广告,
5如下 GIF(13)和GIF(14)刚才已经使用改模板生成过模板广告了,不会重复生成


5.4:复制广告模板
比如:您需要制作的广告与之前的模板很相似,然而您又不想从新制作,也不想修改原模板,这时您就可以使用广告模板的复制功能,将原模板复制一份然后修改原模板的副本模板,避免修改原模板,又不需要从新制作新模板,节省时间
(1) 广告模板页面选择要复制的模板点击该模板后面的 “复制”点击确认复制即可生 成一个原模板的副本模板,以原模板名称+_副本为名

复制广告模板成功

5.5:编辑广告模板
(1) 广告模板页面,选择一个要修改的广告模板,点击该模板后面的“编辑”
(2) 对模板进行修改,如添加或删除元素,修改图片切换时间,修改元素内容,修改元素位置和大小等,最后需要保存模板内容
模板修改后,之前使用过该模板的素材可以再次使用,因为模板已经被改过了,没有存在一样的广告
5.6:删除广告模板
广告模板页面勾选需要删除的广告,点击删除,点击确认删除即可

6:广告计划
如现在接到一批广告,广告经已使用模板广告制作出来现在需要投放(发布)到指定的机器,广告数量和机器数量多了,投放(发布)广告就有点棘手了,有时候按步骤执行中途忘记哪些广告投放(发布)到哪些机器去了,这时候就需要花很多时间去查看发布详情的发布历史,统计哪些设备投放了哪些广告,还需记录下来看下执行到哪一步了,然后继续执行繁琐的操作
像这种情况 ,接到一批样式一样的广告,要将这些广告投放(发布)到指定的机器,这个时候我们可以考虑使用广告计划,使用广告计划您只需要考虑哪一批广告要投放到哪一批机器和这批广告的播放时间, 把要投放(发布)的广告和要播这批广告的机器放到广告计划里,一执行广告计划系统自动将这批广告投放(发布)到要播这批广告的机器,这样省时省力,执行过的计划还可以查看计划状态,方便查询。
接下来我们举个例子:
比如现在我有一批样式一样的广告要投放到指定的机器,那我们的工作流程就是
上传广告素材 > 制作需求的广告模板 > 将需求模板设置为默认模板 > 前往素材页 面批量生成需求的模板广告 > 制作广告计划 > 执行(发布)广告计划 > 跟踪广告计 划
因为模板广告在 标题5.2已经做过了,所有接下来我们需要制作广告计划然后发布出 去,并跟踪计划
如,现有广告: 华硕图片(10)、华硕图片(11)、华硕图片(12)、华硕图片(13)
需要把这一批广告投放到的设备是: FS_主机01、FS_从机01
接下来我们要制作广告计划 > 发布广告计划 > 跟踪广告计划(往下看)
6.1:新增广告计划
(1) 广告管理页面,点击广告计划,点击新增


(2) 输入广告计划名称(可以以项目+项目周期为名,方便日后查询)

(3) 点击编辑调整广告列表,勾选本计划要播放的广告,调整播放顺序,本计划播放顺 序默认按照勾选顺序排序,所以说,先勾选哪个,哪个就排在前面依次排序,比如我们先勾选 华硕图片(11)依次勾线,最后勾选 华硕图片(13)

点击广告列表数值可以查看或调整播放顺序,重置播放列表是 重新选择广告的一个功能

播放列表可以明显的看到,播放顺序是按勾选顺序依次排序的,如果需要微调播放顺序,可以点击该节目后面的 向上或向下移动图标,当然如果您想让某个节目连续播放多次的话,您可以点击该节目循环次数那一项的 “+” 或 “-”号 调整循环次数,最后点击确认

(4) 选择广告和调整播放顺序完成后,点击确定,保存该计划的广告组

(5) 点击调整设置设备列表,勾选本计划要投放(发布)的设备,点击已选数量值,可查看已选的设备,点击重置列表,可以重选设备

已选数量列表可以看到已选的设备,如果想移除某台或多台设备,可以勾线要移除的设备点击移除
(6) 选择完设备后,需要点击保存,以保存本计划投放的设备
(7) 选择计划类型和延后策略 每个计划类型和策略后面都有对应的类型提示

普通追加:在原有节目后面追加播放,与之前的广告并存,您也可以选择有效期追加(可选延后一天或两天追加,也可以选择播放周期)
如现在是2019年12月30号
延后一天追加: 则在2019年12月31号00:00:00 在之前的节目后面追加播放,若00:00:00机器关机状态,2019年12月31号内设备开机后启动播放程序则执行追加节目操作
延后两天追加: 则 2020年01月01号00:00:00 在之前的节目后面追加播放,若00:00:00机器关机状态,2020年01月01号内设备开机后启动播放程序则执行追加节目操作
指定起止播放日期追加: 到达开始时间才会执行追加播放操作,到达结束时间后,不再播放已过期的节目,若到到达开始时间,机器处于关机状态,则在有效期内机器开机启动播放程序执行追加节目操作如现在是2019年12月30号
比如: 设置该节目开始时间为2020年01月01日,结束时间2020年01月03日,则到达开始时间,2020年01月01号00:00:00在之前的节目后面追加播放,若 00:00:00 机器关机状态,2020年01月01号 至3号内设备开机后启动播放程序则执行追加节目操作,到达2020年01月04号00:00:00不再播放已过期的节目
指定播放周期追加:到达指定周期才会执行追加操作,指定周期过后不再播不在播放范围内的节目,若到到达开始时间,机器处于关机状态,则在指定周期内机器开机启动播放程序执行追加节目操作
比如:设置一个节目或计划播放周期为 星期一、星期三、星期五,则到达周一或周三或周五才会执行追加操作,若周一或周三或周五 00:00:00 机器关机状态,则在周一或周三或周五内设备开机启动播放程序执行追加操作,指定周期过后不再播不在播放范围内的节目(换句话说,周期计划或节目只会在设置的周期内播放
普通替换:如果您想在某一时间把之前的节目替换掉,您可以选择普通替换,然后选择替换时间(替换时间可选延后一天或两天,也可以选播放周期)如现在是2019年12月30号
延后一天替换:则在2019年12月31号00:00:00 将之前的广告清除,播放本次发布计划的广告,若00:00:00机器关机状态,2019年12月31号内设备开机后启动播放程序则执行替换节目操作
延后两天替换:则在2020年01月01号00:00:00 将之前的广告清除,播放本次发布计划的广告,若00:00:00机器关机状态,2019年12月31号内设备开机后启动播放程序则执行替换节目操作
指定起止播放日期替换: 到达开始时间才会执行替换播放操作,到达结束时间后,不再播放已过期的节目,若到到达开始时间,机器处于关机状态,则在有效期内机器开机启动播放程序执行替换节目操作如现在是2019年12月30号
比如: 设置该节目开始时间为2020年01月01日,结束时间2020年01月 03日, 则到达开始时间,2020年01月01号00:00:00清除之前的广告,播放本次发布计划的 广告,若00:00:00机器关机状态,2020年01月01号 至3号内设备开机后启动播放 程序则执行替换节目操作,到达2020年01月04号00:00:00不再播放已过期的节目
下载完立即替换:计划下载完成,清除之前的广告播放本次发布计划的广告
立即清除计划:清除已选设备正在播放的所有广告(谨慎使用)
(8) 选择完播放周期后,需要点击保存,以该计划的所有内容

保存成功如下,显示名称,统计并显示计划广告数,总时长、总大小、已选设备数、起止时间,计划规则,所属者

点击计划后面的修改图标可修改计划名称,点击详细图标可以查看计划内容

6.2:发布广告计划
(1) 广告计划管理列表 选择要发布的广告计划,点击发布即可将计划中的广告按规则投放(发布)到计划中已选的设备
发布过的计划可查看计划状态,点击计划后面的“状态”,可查看发送设备接收计划进度,可在发布详情查看计划详情,也可以在设备信息-设备播放列表查看计划进度未执行(未发布)过的计划无法查看广告状态

6.3:复制广告计划
比如说,发布了某一个广告计划,现在又有另外的机器需要播放这个计划里面的广告,然而又不想修改原广告计划,在保留原计划的基础上又要将该计划发布至另外的机器,这时候可以使用复制广告计划功能,将原计划复制一份然后修改原计划的副本,就可以避免修改原计划的风险
或者某一计划中的机器需要更换一批广告,然而也不想修改原计划,在保留原计划的基础上又要给该计划中的机器更换一批广告,这时也可以使用复制广告计划功能,将原计划复制一份然后修改原计划的副本,也可以避免修改原计划的风险
再或者 某一计划需要修改播放规则或时间,然而也不想修改原计划,在保留原计划的基础上又要修改播放规则或播放时间,这时也可以使用复制广告计划功能,将原计划复制一份然后修改原计划的副本,也可以避免修改原计划的风险
(1) 点击需要复制广告计划后面的“复制”,点击确认复制,会生成一个与原计划内容一样的计划计划名称为 原计划名称 + _副本

复制广告计划成功,接下来只需要编辑原计划的副本计划进行,更换计划的已选设备,或对这一批机器更换一批广告

6.4:编辑广告计划
(1) 广告计划管理页面选择一个要修改的广告计划,点击该计划后面的“编辑”

(2) 修改需要修改的内容,如修改本计划的广告或本计划的已选设备或者修改播放规则、播放时间,最后需要保存计划

6.5:删除广告计划
(1) 广告计划管理页面勾选要删除的广告,点击删除,点击确认删除即可

7:跑马灯管理
7.1:发布跑马灯
跑马灯管理页面勾选一个要发布的跑马灯,点击发布 或者点击跑马灯后面的“发布”
注意:过期的跑马灯无法发布

选择要发布的广告机,点击“发布”

7.2:编辑跑马灯
跑马灯管理页面,点击跑马灯后面的详情,然后修改内容,修改后要点击确认,保存 本次修改
注意:已过期或已发布过的跑马灯不可修改

7.3:撤销跑马灯
跑马灯管理页面,选择一个要撤销的跑马灯,点击该跑马灯后面的“撤销”

选择撤销的广告机,点击“撤销”

7.4:删除跑马灯
跑马灯管理页面选择要删除的跑马灯,点击删除

7.5:查看发布详情
可以查看广告投放和跑马灯投放详情
(1) 广告管理页面,点击“投放详情”可以查看发布记录和详情

(2)详情如下 ,点击对象名称可以预览广告,点击某个广告的到位状态可以查看投放详情

8:设备管理
8.1:设备信息
设备信息:您一次只能查看或操作一台设备
设备管理页面,点击要查看设备的 “设备名称”或“区域

设备简况如下:

8.2:查看设备屏幕截图
温馨提示:离线设备不可查看屏幕截图
设备管理页面,选择一个要查看屏幕截图的设备,点击该设备的“截屏”图标

8.3:查看设备正在播放的节目
温馨提示:只能查看在线设备正在播放的节目
设备管理页面,选择一个要查看的设备,点击该设备的“监控”图标

8.4:查看设备信息
设备管理页面,点击要查看设备的设备信息图标即可看到设备信息

设备信息如下:

获取设备日志
点击控制器

点击“控制设备上传日志”(设备日志默认是启动状态,若不需要可以关闭)

选择日志类型(这里默认是APP日志),选择日志起止时间,点击确定(离线设备下次 上线后执行指令,将日志上传到后台)

下载获取的日志
点击“前往设备日志上传”
选择日志类型,选择起止时间,点击搜索,点击日志文件名称即可下载
重启设备
温馨提示:此功能只对在线设备生效!

设备广告播放列表
广告播放列表可以查看设备播放的广告和广告状态,还可以移除某个广告或清空广告列表
执行“清除”功能时,该设备正在播放的广告将被清空注意:(移除或清空节目需要设备在线)

设备跑马灯播放列表
点击“跑马灯”即可看到正在播放的跑马灯,点击标题名称可查看内容,还可以撤销某个或全部清除(撤销或清空,离线设备上线后执行指令)

8.5:设备设置
设备设置:您可以一次性设置多台设备(离线设备上线后执行指令)
设备管理页面选择要设置的设备,点击“设置

设置设备音量
滑动音量滚动条设置音量大小,点击确定或应用多台设备(应用多台:设置多台设备音量)

设置音量日程
功能描述:音量日程适用于一天中某一段或几段时间需要设置不同的音量,比如小区电梯的设备,中午或晚上休息时间设备音量过大会影响休息。所以用定时音量可解决此问题
如下计划,以两个音量计划为例:

每天*09:00 - 70音量 设备每天09:00后设备音量设置为 70
每天*19:00 - 10音量 设备每天19:00后设备音量设置为 10

1)音量设置页面点击音量日程

2)点击添加计划,选择时间、音量、周期添加一个音量计划


3)注意,如果只有一个音量计划的话设备会把当前计划的音量设置为默认音量,所以要实现定时音量则至少需要有两个以上音量计划,最后点击提交计划

设置设备开关机计划
温馨提示:如果设置开机时间为上午8点,关机时间为晚上10点。
因此,从晚上10点到早上8点,广告机处于非工作时间.
非工作期间,如果广告机重新连接到电源,设备在无人操作三分钟后会自动关机,待到达开机时间将正常开
添加开关机计划
点击“添加计划”,选择时间,选择类型,选择周期,点击添加计划,添加到计划列表

成功添加到计划列表

提交开关机计划
开关机计划列表需要有开机计划和关机计划(不能单独开机或关机),点击提交计划
提交成功后,选中的设备将应用本次设置的可开关机时间(离线设备上线后收到并执行指令)

取消开关机计划
开关机页面点击“取消计划”,取消成功后,选中的设备将取消开关机(离线设备上线后执行指令)

设置休眠唤醒计划
温馨提示:广告机进入休眠状态后会关闭屏幕关闭声音,后台会在设备列表显示该设备处于休眠状态,唤醒后恢复屏幕恢复声音
添加休眠唤醒计划
点击“添加计划”,选择时间,选择类型,选择周期,点击添加计划,将计划添加到计划列表

成功添加到计划列表

提交休眠唤醒计划
点击“提交发送”,如果您只提交休眠计划,您需要手动唤醒它
提交成功后,选中的设备将应用本次设置的休眠唤醒时间(离线设备上线后执行指令)

取消休眠唤醒计划
休眠唤醒页面点击“取消计划”, 取消成功后,选中的设备将取消休眠唤醒(离线设备上线后执行指令)

立即休眠或立即唤醒
温馨提示: 此功能对在线设备才有效!
休眠唤醒页面,点击“休眠”或“唤醒”, 选中的设备将执行“休眠或唤醒”命令

在设备信息可以查看计划信息

修改设备计划
您只需要向设备提交新的计划即可,因为每次提交计划会替换之前的计划
第三方广告播放设置
第三方广告设置页面选择间隔时间,点击“确定”

设备LOGO
温馨提示:这里的“LOGO”指的是在屏幕上固定位置显示的图片,设备只能应用 一个LOGO
添加logo
温馨提示:上传的LOGO文件图片宽高不能超过500*500px
点击“添加台标”,在计算机选择要上传的LOGO文件,点击“上传”

添加成功如下:

设置logo显示参数
logo页面点击高级参数
填写logo宽高(以终端屏幕的百分比为单位,1.0则为全屏显示),选择显示 位置点击确认(温馨提示:如果不设置logo参数则以图片的实际大小为准,默认 左上方显示)

设备应用logo
设备LOGO管理页面,选择一个要应用的LOGO,点击“应用”
应用完成后,选中的设备将在屏幕上显示该LOGO图片(离线设备上线后执行指令)

取消logo
LOGO管理页面点击“移除LOGO”, 移除成功后选中的设备将取消显示LOGO图片(离线设备上线后执行指令)

设备跑马灯播放设置
跑马灯设置页面,选择播放字体,播放位置,点击确定,设置成功后,选中的设备播放跑马灯时使用本次设置的参数进行播放(离线设备上线后执行指令)

设备悬浮窗
Apk要求:339以上
悬浮窗:指设备退出播放程序后会有一个快捷方式,用于快速启动播放程序
悬浮窗设置页面选择间隔时间,勾选启用悬浮窗,输入悬浮文本,点击确定
设置成功后,选中的设备将启用悬浮窗按钮,在播放程序退出后显示(离线设备上线后执行指令)

设置设备DPI(显示密度)
温馨提示:满天星新版本UI显示不全时可以设置终端DPI为160,该功能要求终端apk版本为653或更高版本,DPI设置成功后终端会重启一次让配置生效
设备设置页面点击DPI,选择DPI值,您可以点击确认设置当前设备DPI为160,也可点击应用多台设备,选择要应用的设备,点击确认应用

8.6:设备分组
(注意:此步骤不是必须,但设备分组更有利于管理)
设备分组意义:
1:能对设备进行分类 如: 以客户划分(xxx客户的设备)
以地区划分(深圳xxx广场 或 北京xxx酒店等)
以设备类型划分(显示类型,大小,横竖屏,主板,分辨率,功能等)
以设备状态划分(固定,移动设备,客户正在使用的,未使用的,
长期在线的或长期离线的,有网络和无网络的等)
2:能更好的管理设备,可以以分组名快速查询设备进行操作,降低查询时间,提高工作效率
3:发布广告时能以分组名快速找到要投放的设备,降低查询时间,提高工作效率
添加设备分组
登录状态下,点击“设备”,点击“分组管理”,再点击“添加分组”,输入分组名,点击“保存”

加入或取消分组
单个设备加入或取消分组
设备管理页面,点击要加入分组设备的 “修改分组”图标,勾选要加入或取消的分组

多个设备加入或取消分组
设备管理页面点击分组管理,选择要管理的组并点击后面的“分组管理”,勾选要保留在组中的设备,点击保存分组

使用分组搜索设备
使用设备分组搜索设备可以提高搜索效率,节省时间,可用在节目发布和撤销,设备管理,等场景


8.7:广告机同步播放
温馨提示:同步播放,主机和从机需要在同一个局域网,一个局域网内只能存在一台主机,可以多台从机(从机具体数量根据主机设备性能和网络有关),主机和从机的间距不能相差太远(同步播放的主机不能是局域网转发的主机)
设置同步主机
点击高级,选择同步播放

选择主机,点击保存

设置同步从机
点击高级,选择同步播放

选择从机,点击保存

同步播放机制说明
如后台现有节目:节目1、节目2、节目3、节目4、节目5
条件:只要满足主机和从机在同一局域网,同步主机不是局域网转发主机,且主机与正在播放相同的广告数大于或等于2个即可(组播放计划或广告计划中包含两个或以 上广告也可以)
情况1:主机和从机的播放列表的节目和数量相同(主机和从机正在播放相同的广告且数量大于或等于2个,同步播放才生效)

比如:主机播放列表 节目1、节目2、节目3
从机播放列表 节目1、节目2、节目3
主机和从机的节目和数量相同,则与主机在同一局域网的从机会与主机同步播放
主机每播放一个节目会给从机发送播放下一个节目的时间,从机收到主机发送的指令后准备与主机同步播放该节目
情况2:主机比从机多一个或多个节目
比如:主机播放列表 节目1、节目2、节目3、节目4
从机播放列表 节目1、节目2、节目4
这种情况当主机播放到节目3的时候从机发现自己没有节目3这个节目,所以会继续播放节目2,然后当从机收到主机发送下一个播放节目4的播放时间指令,从机也有这个节目从机准备与主机同时播放节目4
情况3:从机比主机多一个或多个节目
比如:主机播放列表 节目2、节目4
从机播放列表 节目1、节目2、节目3、节目4
这种情况,因为同步播放是主机给从机发送指令播放的,所以在同步播放模式下从机只会播主机发送指令的节目
如上主从播放列表,在同步模式下从机只会播放节目2 和节目4,因为主机没有节目1和节目3,不会向从机发送播放节目1和节目3的指令,所以这种情况下从机是不会播放节目1和节目3的
情况4:主从机上线和离线
主机上线:恢复上次播放并给同一局域网中在线的从机发送下一个播放的节目和播放时间的指令
主机突然离线:主机离线无法发送播放指令至从机,所以从机收不到主机的播放指令会一直循环播放主机离线时播放的节目,直至收到主机的播放指令后与主机恢复同步播放或者从机播放程序重新启动后从机在局域网内没有收到主机发送的播放指令,从 机将会播放它自己播放列表中的节目
从机上线:恢复上次播放,若收到主机的同步指令则准备与主机同步播放,若没收到主机的同步指令,则继续顺序播放节目
9:U盘单机节目
功能说明:单机播放适用无网络环境的设备,支持图片、视频、音频、文本播放,最多支持四个播放区域,单机播放仅支持一个视频播放区域,需要使用U盘或SD卡更换播放内容,播放程序有多种播放排版,也可自定义制作播放模板
制作U盘单机节目
前置条件:需要准备FAT32 或 NTF这两种文件系统的U盘(不能使用启动盘或系统盘)
需要在U盘根目录创建指定目录和子目录, 目录结构如下:

两种方式创建指定的目录, 手动创建 或 自动创建
手动创建:电脑上在U盘根目录创建名称为“单机节目”的文件夹,再在单机节目文 件夹下创建名称为 “屏幕1”、“屏幕2”、“屏幕3”、“屏幕4”、“音 乐”、 “字幕”这几个文件夹

自动创建:在满天星播放程序运行时将U盘插入设备的usb口,待屏幕显示生成单机节目成功后等待10左右将U盘拔出,插到电脑上查看单机节目文件夹是否创建成功,也在设备的文件管理器查看是否创建成功

温馨提示:满天星播放程序在读取U盘的单机节目文件时是按安卓系统语言读取对应文件夹下的文件 如下:
中文简体文件夹名称:单机节目(子目录名称是中文简体的)
中文繁体文件夹名称:單機節目(子目录名称也是繁体的)
英文文件名称:usbprogram(子目录名称:music、Screen1、Screen2、Screen3、Screen4、 txt)
文件夹创建完成后,将视屏或图片素材复制到“屏幕1”文件夹(注意:视屏元素 必须复制到屏幕1文件夹,复制到其他文件夹不会播放), 图片素材可以复制到“屏幕2-4”这3个文件夹中, 音乐复制到“音乐”文件夹中, 文本素材复制到“字幕”文件夹中(注意:文本内容的字符编码需要是ANSI格式的)
将素材复制到对应的目录下后单机节目就算是制作完成了
导入U盘单机节目
注意:需要确认单机导入的默认是U盘节目还是服务器节目,满天星播放程序菜单页面 高级 --> 单机节目 --> 其他(标题栏左滑) 查看导入来源是否是单机节目
在满天星播放程序运行时,将制作好单机节目的U盘插入设备USB口,弹出导入模式后选择要导入的模式点击导入(导入的素材存在文件管理器根目录下的zcplay/files 目录下)

设置U盘播放模板
满天星播放程序提供十几种常规播放模板,可自定义选择
1:满天星菜单点击高级,点击单机播放
2:左右滑动模板名称选择播放模板,点击确认即可使用模板(注意:U盘的文件夹“屏幕1”对应模板中的“屏幕1”播放区域播放,屏幕2文件夹对应 屏幕2播放区域, 以此类推)

设置单机播放参数
设置图片切换时间
位置:满天星播放程序菜单页面 高级 --> 单机节目 --> 播放参数(标题栏左滑)
单机播放参数设置页面输入图片播放时间点击确认保存后生效

设置文本播放参数
位置:满天星播放程序菜单页面 高级 --> 单机节目 --> 滚动字幕(标题栏左滑)
如果需要播放单机文本需要勾选开启字幕并点击确认

单机播放开启背景音乐
位置:满天星播放程序菜单页面 高级 --> 单机节目 --> 音乐(标题栏左滑)
如果需要播放单机背景音乐需要勾选开启背景音乐并点击确认保存

设置单机播放其他参数
位置:满天星播放程序菜单页面 高级 --> 单机节目 --> 其他(标题栏左滑)
播放节目时需要在最上层显示时间或设备名则勾选显示时间或设备名,选择字体样式显示位置点确认保存
导入来源:导入时默认导入U盘节目还是服务器节目

10:单机导入服务器节目
温馨提示:单机导入服务器节目终端apk版本有要求,终端apk版本:563或以上

制作节目
参考3:节目制作,在后台制作好需要导出的节目
获取节目包
选择要导出的节目,点击节目导出按钮

1)等待节目包生成完成后,点击下载节目包(注意:如果节目文件被删除了是无法生 成节目包的)

将节目包解压到U盘指定目录
注意:U盘不能是启动盘或系统盘
在U盘根目录创建名称为”usbfile”的文件夹,将下载的节目包拷贝并解压到usbfile目录下

终端设置单机导入模式
满天星播放程序鼠标中键或遥控器menu键调出菜单,点击高级,选择单击模式,标题栏出向左滑动,找到并点击”其他”

导入来源选择”服务器节目”并点击确认保存

导入服务器节目
将有节目包的U盘插入设备USB口等待导入完成,导入完成后至少5秒才替换节目
